操作系统 | 解决Windows 8.1、10、11系统每次联网自动弹出网页
一、问题现象:
在windows 8.1/10/11的系统中,在部分用户环境下,每次开机联网之后,系统会自动打开默认浏览器,弹出msn的页面.许多客户是机房环境,开机在连接学校的校园网或互联网后,会造成大批量的弹出msn网页,影响使用.

原因:每当用户连接到网络时,Windows 操作系统内置“网络连接状态指示器(NCSI)”组件,当接入校园网时,NCSI组件将执行“测试 Internet 网络活动”操作,启动默认浏览器测试网络连通性。由于已经成功连接至Internet环境,因此系统默认浏览器将自动跳转至MSN网站。
二、通过注册表关闭联网弹出:
右键单击windows菜单图标处(或者按win r,弹出运行按钮),点击运行按钮,在弹出的对话框中输入“regedit”,点击确定,打开注册表编辑器.


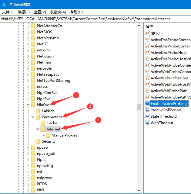
注册表中逐次找到以下路径,如果不清楚的话可以参考下图在注册表中一步步点进去.HKEY_LOCAL_MACHINESYSTEMCurrentControlSetservicesNlaSvcParametersInternet.


找到左边的Internet文件夹后,先点击Internet文件夹,然后双击右边窗口里的EnableActiveProbing选项,默认值是1,在数值数据中,把1改为0,点确定保存.


保存之后,重启电脑生效,正常情况下就不会再联网弹出msn网页.
三、通过组策略管理关闭联网弹出:
右键单击windows菜单图标处(或者按win r,弹出运行按钮),点击运行按钮,在弹出的对话框中输入“regedit”,点击确定,打开注册表编辑器.

组策略编辑器打开后,依次点击“计算机配置”-“管理模板”-“系统”-“Internet通信管理”-“Internet通信设置”。

点击左边的“Internet通信设置”选项后中,双击右边选项中的“关闭Windows 网络连接状态指示器活动测试”.

在弹出的配置框中,选择“已启用”,然后点“确定”.点击后重启生效.
